【动态测试_ADC】

今日目标:语句覆盖达到100%

1、87.5%获取队列结果函数 Adc_GetQueueResult(uint8 idxQueueUB)

代码里全绿了,语句覆盖没有两句没覆盖到

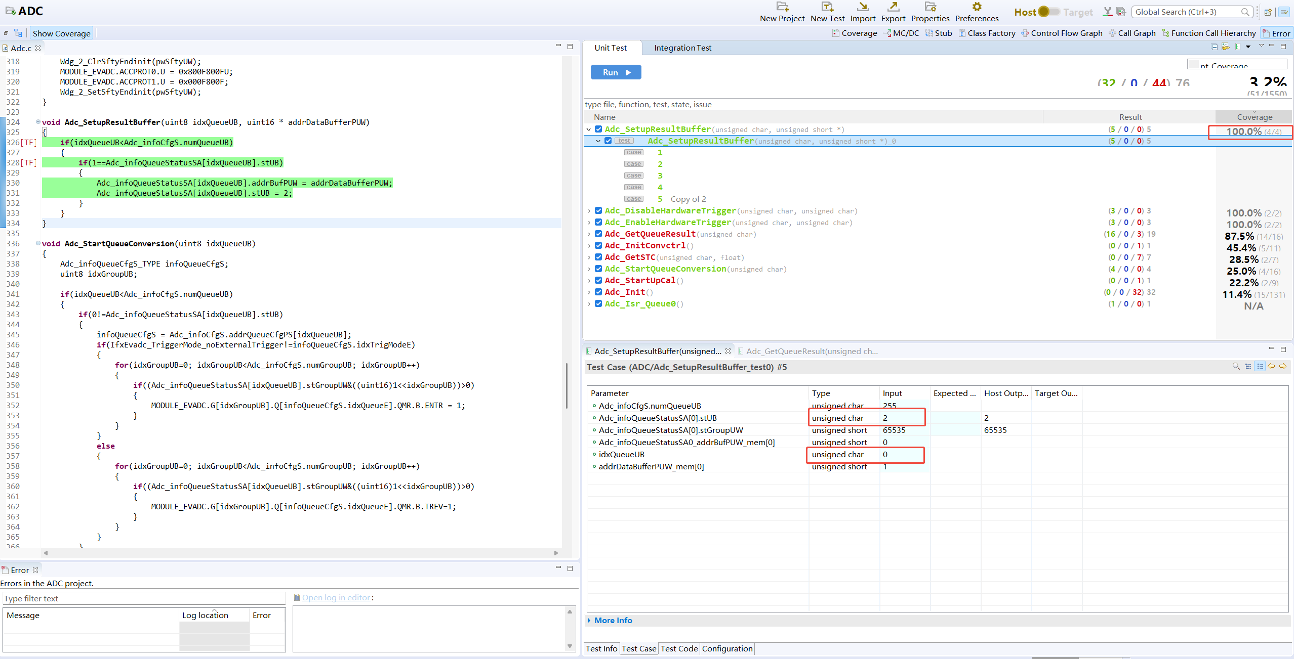
2、 100%设置结果缓存Adc_SetupResultBufferz
软件自动生成的


先解决真没走的问题


在复制一个test2,走错误

大功告成100%
3、41.6% Adc_InitConvctrl
while (CONVCTRL_CLC.B.DISS != 0) {}这条解决不了覆盖问题

4、28.5% Adc_GetSTC
MODULE_EVADC给地址空间赋值没解决。

5、100%开始队列转换Adc_StartQueueConversion
测试用用例设置的规则试什么呢


通过改变这几个全局变量让代码全部跑到

完成100%
6、启动标定 Adc_StartUpCal
MODULE_EVADC.G[idxGroupUB].ARBCFG.B.CAL 寄存器地址怎么赋值

7、85.7%初始化Adc_Init
有个For循环一直跑不到

本文是原创文章,采用 CC BY-NC-SA 4.0 协议,完整转载请注明来自 Allen的小破站
评论
隐私政策
你无需删除空行,直接评论以获取最佳展示效果

